assignments2 <<
Previous Next >> DesignCollaborationBetterProducts
IndustrialAndEngineeringProductDesignCollaboration
協同產品設計過程
本研究旨在闡明工業設計師和工程設計師如何協作
這種聯盟如何反映設計過程。我們與來自六個消費產品製造商的34名工業和工程設計師進行了有關實際產品設計項目的深入採訪。
首先從訪問數據中識別出各個設計過程。其次,我們然後使用鑲嵌方法將設計過程進行比較並合併為協作過程。最後,我們簡化了協作流程,以創建具有代表性的流程模型。
結果,我們發現了四種類型的典型協同產品設計流程及其特徵:
E類型1:由ID主導的概念驅動過程,類型2:由ID主導的內外聯合過程,類型3:由ED主導的內在先流程,類型4:ID&ED協同流程。
工業和工程設計師之間
它經常被認為工程設計人員使用一個'向外接近 電子商務 發展從功能外觀“,而工業設計師遵循'向內方法 E 從外觀上的功能。
基於這些概念,提出了以下兩種設計策略:一種是“由內而外”的策略,定義為首先設計內部工作部件,從而限制了外部形狀,另一種是“由外而內”的策略。
這些設計策略涉及公司應在特定條件下為特定目的採取的組合設計過程。但是,從經驗證據中很少了解到這兩種策略如何在工業項目中應用。很少有嘗試從工程設計和工業設計的綜合角度來看待設計過程。
本文有兩個目標
闡明在實踐中應用的原始協作產品設計過程的形式;其次,確定在不同條件下用於不同目的的不同類型的過程。為此,我們對六家消費產品製造商的工業設計師和工程設計師進行了深入採訪。我們使用“確定了每個公司的產品設計過程鑲嵌法”,其中結合了從訪談數據中提取的各個設計過程以完成一個協作過程。結果,我們確定了四種典型的協作產品設計流程及其特徵。
本文包括三個部分:第一部分詳細介紹了研究方法。第二部分介紹了典型的協作產品設計過程及其特徵。最後,它總結了結果,並討論了對設計文獻的影響和貢獻。
Berends,Reymen,Stultiens和Peutz(2011) 對五家公司的設計過程進行了調查。 Kleinsmann和Valkenburg(2003) 收集了有關工業中協同設計過程的故事,並確定了協同設計項目的關鍵主題和情節。
追溯性賬目的不可靠或不准確(Ackroyd&Hughes,1981年)
我們採用了三個標準來選擇研究目標:(1)多家公司類似的產品領域; (2)工程和工業設計部門的多個參與者; (3)在整個產品開發週期中已經完成的項目。
大多數產品開發活動需要一組輸入
基於階段的模型由旨在執行任務的動作和旨在評估執行任務的結果的決策組成;其中完成構成進展到下一個階段
初步輸出,狀態報告等進行生產(Browning等人,2006年)。這一觀點得到了有關設計過程和組織的大量文獻的支持(例如, Burns&Stalker,1961; Clark,1991; Hubka&Eder,2012)。 Ulrich和Eppinger(2012) 將其描述為最終結果所必需的信息,該信息被注入以將當前設計問題轉換為下一個問題以降低不確定性,從而產生輸出,直到形成最終結果為止。這被建模為將功能規範(輸入)轉換為偽影規範(輸出)的過程。指出,從信息處理的角度進行過程建模無法捕獲完整的信息流,因為人們對交互的了解。他們認為,確定組織單位之間的相互作用的重要性,因為它們會引起建立可交付的流程模式的活動之間的依賴。決定性,過程建模的在此透視基本元件被概括為)'的信息流與IPO(輸入端E方法e輸出)REP-resentation和'相互作用組織單位的'(人,團隊,公司等“。
從狀態轉換的角度來看, Reymen(2001) 將設計過程描述為通過在每個階段執行任務並評估設計活動將狀態從一種狀態轉移到另一種狀態的過程。這是台門車型,在設計活動發生在舞台的每一個階段,設計輸出的設計審查,從而作出決定之間是否進入下一個階段,重複當前階段或拒絕該項目的進行評估一致 ,大多數基於階段的模型都提出了這種觀點(Wynn&Clarkson,2005)。基於階段的模型由旨在執行任務的動作和旨在評估執行任務的結果的決策組成;其中完成構成進展到下一個階段 (j̈ansch&Birkhofer,2006;Roozenburg&交叉,1991)。除此之外,當從一個階段跳到另一個階段或在子過程之間鏈接時,伴隨輸入和輸出的信息流就會發生
“任務” 來表示項目的初始起點,不同於在每個階段執行的“任務”。但是,這兩個術語的用法類似,用以表示執行設計工作,因此,人們對相互連接和處理任務的設計過程達成了普遍共識(Dorst,2008年)。
從狀態轉換的角度來看,有兩個活動:執行任務和評估結果。通常,評估會在相對較短的時間內進行,以決定“前進,重複或下降”。因此,我們將這些類型的活動(評估,設計審查,檢查,決策)稱為“事件”。目前,我們有兩個編碼類別: “任務”和“事件”。總之,我們可以用四個編碼類別對設計過程進行建模。 “任務”,“事件”,“信息流”和“交互”,並且可以用階段的連接來表示。此時,的設計過程的一個階段可以用來表示'輸入端E任務(設計活性)E事件(deci-錫永製作)在線輸出“。以下描述瞭如何使用以上四種編碼類別對過程元素進行編碼。
任務:清除設計人員執行的任務,例如“想法草圖”,“ 3D建模”等。 “是的,我做的草圖用圓珠筆來表達我的想法。對其進行少量著色或對其進行掃描以在Photoshop上進行修飾。'我們將其編碼為帶有“想法草圖”標籤的任務類別。 事件:完成特定任務後,將進行一個事件(決策),從而導致下一個動作。一位受訪者說; '我們去樣機公司製造原型,並帶走所有兩個或三個原型。與他們舉行了一次模擬評估會議。工程師們聽老闆的批評。老闆說就是這樣,那就是,如果工程師有不同的想法,他們會提供意見。最後一個被選中。 我們在事件類別中使用標籤“模擬評估會議”對此進行了編碼。
信息流:當任務或事件發生時會生成信息流。它總是伴隨著輸入和輸出。一位受訪者說;實際上,我們根據工程設計人員提供的規范進行工作。直到有事情出現,我們才開始工作。這說明工業設計師從工程設計師那裡接收到了“規格數據”作為輸入,他們開始使用他們的工作。我們將此“規範數據從ED編碼為ID”。另一個摘錄是:選擇一個後,我們會將模型的3D數據傳遞到工程部門。我們發送“ STEP”文件,然後使用“ UG”開始設計。這說明他們將3D CAD數據作為設計活動的輸出發送給了工程設計人員,這些輸入成為了後續工程設計活動的輸入。我們對“從ID到ED的3D CAD數據”進行了編碼。
交互:發生任務或事件時,兩組經常交互。例如,當工業設計師檢查是否可以修改內部空間時,工程設計師通過提供相關信息為他們提供建議。在這種情況下,會發生激烈的互動,工程設計師將充當“顧問”。情況就是這樣; “他們解釋說”這應該放在這裡和應擺在那裡“。然後,我們修改尺寸和位置,然後再次詢問它們是否可以減小2毫米的間隙。如果他們說“是”,我們會將一個部分壓平。我們將其編碼為“ ED到ID的顧問角色”。
我們從每個轉錄的訪談數據中識別出流程要素。我們盡可能用參與者自己的單詞標記它們。我們將現場說明用作補充數據源。在此過程中,我們按時間順序排列並連接了編碼元素,以構建部分設計過程。該方法被廣泛採用以可視化工業過程模型。
輸出研究結果

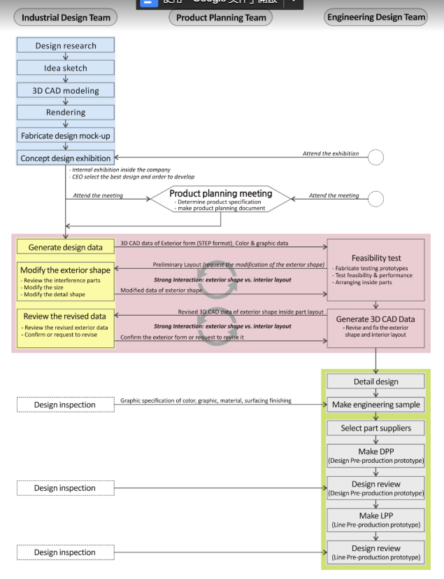
流程塊中的流程從初始輸入開始,並在內部的各個小階段中運行。迭代或反饋可能在塊內的各個小階段之間發生。最後,他們對最終結果做出最終決定。這是一個里程碑,指示該階段將跳到下一階段。例如,在圖3的藍色方框中,此塊的主要工作是開發執行六個小階段的設計概念。當他們處於渲染階段時,如果在渲染評估事件中不滿意渲染結果,則可以返回到構思草圖階段。

在最後階段,設計模型作為結果由高層管理人員確認,然後跳至“產品計劃會議”。在前一個結果進入下一個塊的輸入之後,兩個過程塊之間的過程流幾乎沒有機會被逆轉。跨團隊通常進行最終設計,並由高層經理在每個工作組中批准。回到上一個區塊意味著它無法滿足市場時間表。因此,應該由最高管理層對此事做出決定。
成果輸入

工業設計師的設計活動稱為“ Concept Design-I”,而工程設計師的設計活動稱為“ Concept Design-E”。
圖5是圖3的簡化版本。圖3中的彩色框使用了圖5中的相同彩色框進行了簡化。圖3中的藍色框變為“ Concept Design-I”。圖3中的“產品計劃會議”定義為“產品計劃”,並以細長的六邊形可視化。由於它是一個單獨且獨特的設計活動,因此被確定為單個階段。在紅色塊內部,有兩個並行的處理塊;右側的“ Concept Design-E”(紅色的小方框)是“主流程塊”,左側的“形狀修改”(黃色)是“對應的塊”。這兩個塊不視為單獨的階段,因為它們與紅色大塊內的起點到終點相連。這樣,兩個設計師團隊之間的互動就很強。為了區分兩個平行的塊,我們用粗實線表示主塊,並用淺實線表示相應的塊。在綠色塊中,由於所有12個流程之間的設計活動都沒有什麼區別,因此我們將詳細設計,測試和生產的兩個順序流程塊合併為一個。因此,在本研究中我們將它們視為一個階段。當綠色方框中的設計過程繼續進行時,工業設計師會根據工程設計師的要求或他們自己的設計檢查目的不時做出反應。他們通常將這些活動稱為“跟進”,與主要任務有所不同。這些活動顯然存在,但不屬於流程塊。它們是如圖3所示的離散過程元素,因此用虛線表示。為了幫助視覺理解,實心箭頭,雙向寬箭頭和單個方向寬箭頭分別表示過程流,相互交互和單向交互。
assignments2 <<
Previous Next >> DesignCollaborationBetterProducts